EN ISO 13849-1 Sicurezza dei Sistemi di Comando
| ID 175 | | Visite: 38853 | Prodotti Marcatura CE | Permalink: https://www.certifico.com/id/175 |

EN ISO 13849-1 Sicurezza dei Sistemi di Comando Ed. 8.0 2025
Ed. 8.0 Febbraio 2025
La progettazione e costruzioni di una macchina sicura prevede che vengano identificati tutti i possibili pericoli a cui sono esposti gli operatori della macchina stessa.
Nel caso il rischio venga ridotto attraverso un sistema di controllo, entra in gioco la norma EN ISO 13849‑1:2023 che fornisce un modello di valutazione della bontà di tale sistema. In questo modo, dato un rischio di un determinato livello è possibile utilizzare una funzione di sicurezza di pari livello o superiore.
Con la Decisione di esecuzione (UE) 2024/1329 della Commissione, del 13 maggio 2024 (GU L 2024/1329 del 15.5.2024) è entrata in regime di armonizzazione la:
- EN ISO 13849‑1:2023 Sicurezza del macchinario - parti dei sistemi di comando legate alla sicurezza - parte 1: Principi generali per la progettazione (ISO 13849-1:2023)
La norma EN ISO 13849-1:2015 Sicurezza del macchinario - Parti dei sistemi di comando legate alla sicurezza - Parte 1: Principi generali per la progettazione (ISO 13849-1:2015) è soppressa a decorrere dal 15 maggio 2027.
Dopo la pubblicazione da ISO della ISO 13849-1:2023 il 26 Aprile 2023, UNI ha adottato la norma fondamentale per la sicurezza di parti dei sistemi di comando legati alla sicurezza SRP/CS in data 31.08.2023 come UNI EN ISO 13849-1:2023.
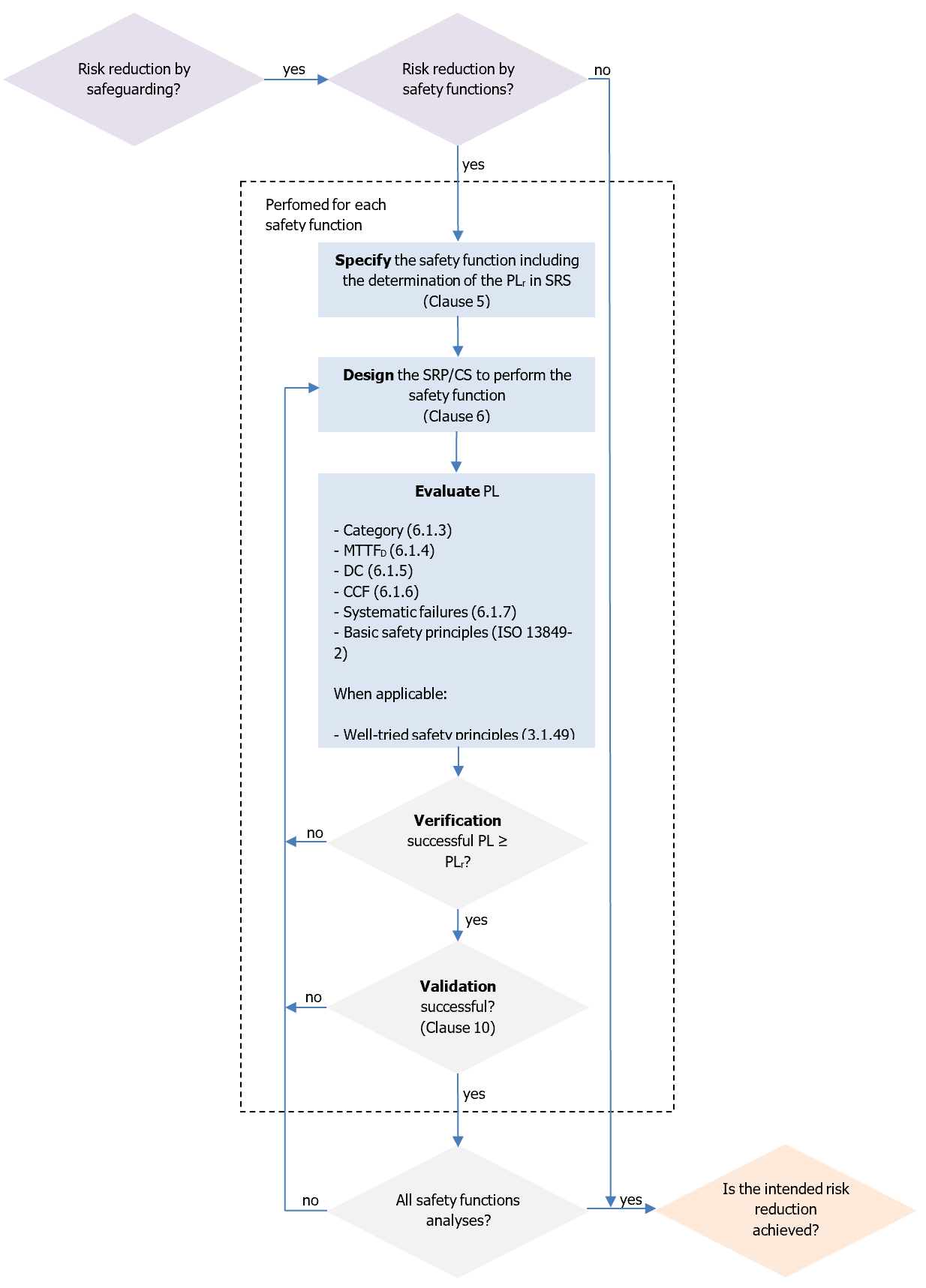
La norma EN ISO 13849‑1:2023 fornisce al costruttore un metodo iterativo per valutare se i rischi di una macchina possono essere limitati ad un livello residuo accettabile mediante l’impiego di adeguate funzioni di sicurezza. Il metodo adottato prevede, per ogni rischio, un ciclo di ipotesi-analisi-validazione alla fine del quale si deve poter dimostrare che ogni funzione di sicurezza prescelta è adeguata al relativo rischio in esame.
Il primo passo consiste quindi nella valutazione del livello di prestazione richiesto da ogni funzione di sicurezza. La EN ISO 13849‑1:2023 utilizza un grafico per l’analisi del rischio di una funzione di una macchina determinando, in funzione del rischio, anziché una categoria di sicurezza richiesta, un livello di prestazione richiesto o PLr (Required Performance Level) per la funzione di sicurezza che andrà a proteggere quella parte di macchina.
Il costruttore del macchinario, partendo dall'inizio del grafico e scegliendo S, F e P identificherà il PLr per la funzione di sicurezza in esame. Dovrà poi realizzare un sistema per proteggere l’operatore della macchina che abbia un livello di prestazione PL uguale o migliore di quello richiesto.
I PL sono classificati in cinque livelli, da PLa a PLe al crescere del rischio ed ognuno di essi identifica un ambito numerico di probabilità media di guasto pericoloso per ora. Ad esempio PLd indica che la probabilità media di guasti pericolosi per ora è compresa tra 1x10-6 e 1x10-7 ovvero all’incirca 1 guasto pericoloso mediamente ogni 100-1000 anni.
Iterative process for design of safety-related parts of control systems (SRP/CS) (rif. Fig. 4 EN ISO 13849-1:2023)
Key
1 starting point for evaluation of safety function’s contribution to risk reduction
L low contribution to risk reduction
H high contribution to risk reduction
PLr required performance level
S severity of injury
S1 slight (normally reversible injury)
S2 serious (normally irreversible injury or death)
F frequency and/or exposure times to hazard
F1 seldom-to-less-often and/or exposure time is short
F2 frequent-to-continuous and/or exposure time is long
P possibility of avoiding or limiting harm
P1 possible under specific conditions
P2 scarcely possible
Diagram for determining PLr for safety function (Rif. Fig. A1. EN ISO 13849-1:2023)
Performance levels (rif. Table 2 EN ISO 13849-1:2023)
Indice (in rosso le novità e gli aggiornamenti)
00. EN ISO 13849 Sicurezza Sistemi di Comando - Rev. 8.0 2025 Dettagli Versione (aggiornato)
01. Sicurezza sistemi comando Rev. 8.0 (aggiornato)
02. Formazione EN ISO 13849-1_2 Software SISTEMA IFA Rev. 1.0 2025 (aggiornato)
03. PLok - Esempi di calcolo del Performance Level PL EN ISO 13849-1 Rev. 2.0 2022
04. EN ISO 13849-1 2023 Allegato C Rev. 0.0 2025 (aggiornato)
05. EN ISO 13849-1 2023 Allegato D Rev. 0.0 2025 (aggiornato)
06. EN ISO 13849-1 Allegato A Guida per la determinazione del PL richiesto Rev. 1.0 2024 (aggiunto edizione 8.0 2025)
07. EN ISO 13849-1 2023 Most important new features (aggiunto edizione 8.0 2025)
08. EN IEC 62061 la documentazione tecnica di un SCS da fornire Rev. 00 2024 (aggiunto edizione 8.0 2025)
09. EN IEC 62061-2021 e ISO TR 14121-2 Metodo ibrido SIL e PLr - Novità Rev. 1.0 2023 (aggiunto edizione 8.0 2025)
10. Esempio di calcolo (aggiornato)
11. Sistema 2.1.1 (aggiornato)
ISBN: 978-88-98550-05-0
Edizione: 8.0
Anno: 2025
Formato: .ppt/.pdf/.exe/.ssm
Struttura: Adobe Portfolio.pdf
Tipo: Guida Tecnica
Livello tecnico: *****/*****
Pagine: 400+
Dimensioni: 100 Mb
Se acquisti online, hai a disposizione gli aggiornamenti rilasciati per 1 anno dalla data di acquisto.
I nostri prodotti in formato software, acquistati online, a seguito di aggiornamenti relativi sia a nuove funzionalità/contenuti introdotti che ad evoluzioni normative, sono resi disponibili ai Clienti nell'ultima Release di uscita nella propria Area Riservata.
Comunicazioni dirette previste al riguardo.
Tags: Prodotti Certifico

