EN ISO 19353 Prevenzione e Protezione contro il rischio Incendio dei macchinari
| ID 3074 | | Visite: 20007 | Documenti Riservati Normazione | Permalink: https://www.certifico.com/id/3074 |
EN ISO 19353 Prevenzione e Protezione contro il rischio Incendio dei macchinari
ID 3074 | Rev. 1.0 del 01.02.2023 / Documento di approfondimento in allegato
Documento sulla norma EN ISO 19353:2019 armonizzata Direttiva macchine 2006/42/CE presunzione di conformità al RESS 1.5.6 Incendio.
________
Allegati:
- Documento su EN ISO 19353:2019 + EC 2021
- Documento su EN ISO 19353:2016
________
Documento di approfondimento sui metodi per identificare i pericoli di incendio derivanti dal macchinario e per eseguire la valutazione del rischio in accordo alla norma tecnica EN ISO 19353:2019.
EN ISO 19353:2019 Sicurezza del macchinario - Prevenzione e protezione contro l'incendio
La norma specifica i metodi per identificare i pericoli di incendio derivanti dal macchinario e per eseguire una valutazione del rischio. Essa fornisce i concetti e la metodologia di base delle misure di protezione per la prevenzione e la protezione contro l’incendio da adottare durante la progettazione e la costruzione del macchinario. Le misure considerano l’utilizzo previsto e l’utilizzo improprio ragionevolmente prevedibile della macchina.
Essa incorpora inoltre l'aggiornamento ISO 19353:2015/DAM 1:2017. Le principali modifiche rispetto all'edizione precedente sono le seguenti:
- le vecchie appendici A e B sono diventate rispettivamente le appendici D e A;
- un esempio di metodologia per la selezione e la qualificazione di un sistema di rilevazione e soppressione degli incendi è stato aggiunto come nuova appendice B;
- la vecchia appendice D è stata migliorata dal punto di vista editoriale ed è diventata l'appendice E;
- è stata eliminata la vecchia appendice E sulle misure di riduzione del rischio di incendio, così come i riferimenti ad essa.
Data entrata in vigore: 27 Febbraio 2019
Recepita in Italia con la UNI EN ISO 19353:2019 entrata in vigore il 04 Aprile 2019
La norma è armonizzata per la Direttiva 2006/42/CE Macchine - Vedi Elenco Norme armonizzate Direttiva macchine 2006/42/CE
La conformità ai punti normativi della presente norma indicati nel prospetto ZA.1 conferisce, entro i limiti dello scopo e campo di applicazione della presente norma, una presunzione di conformità ai corrispondenti requisiti essenziali di tale direttiva e dei regolamenti EFTA associati.
Prospetto ZA.1 - Corrispondenza tra la presente norma europea e la Direttiva 2006/42/CE
[...]RESS 1.5.6. Incendio
La macchina deve essere progettata e costruita in modo da evitare qualsiasi rischio d'incendio o di surriscaldamento provocato dalla macchina stessa o da gas, liquidi, polveri, vapori od altre sostanze, prodotti o utilizzati dalla macchina. [...]
L’incendio provocato dalla macchina crea un grave rischio per le persone e per le cose, in quanto l’incendio può danneggiare o distruggere la macchina e gli impianti ed edifici circostanti. La valutazione del pericolo di incendio comporta l’individuazione e la valutazione di tre elementi essenziali necessari per appiccare un incendio, spesso presentati sotto forma di triangolo (vedi Fig. 2).
Ridurre il rischio di incendio comporta l’adozione di una combinazione di misure rispetto ai tre elementi del triangolo:
- evitare o ridurre l’incorporazione, l’uso o la produzione di materiali o sostanze combustibili. Fra tali misure si annoverano, ad esempio, l’uso di materiali ignifughi nella costruzione della macchina, il contenimento sicuro di liquidi infiammabili, polveri, gas o prodotti dalle macchine e la rimozione sicura di rifiuti combustibili;
− evitare il surriscaldamento della macchina stessa o dei materiali o sostanze utilizzati o prodotti dalla macchina e, nel caso si produca il surriscaldamento, individuarlo e attuare le misure correttive necessarie o segnalarlo all’operatore tramite un allarme prima che la situazione determini il rischio di incendio;
− evitare il contatto fra i materiali o sostanze combustibili e le fonti di innesco quali, ad esempio, le scintille d’origine meccanica o elettrica o le superfici calde;
− ridurre la concentrazione di ossigeno (nella misura in cui ciò non generi un ulteriore rischio per le persone) o evitare la presenza di sostanze ossidanti.
Nel caso in cui il rischio di incendio non possa essere adeguatamente ridotto con queste misure, si devono adottare misure di protezione complementari per limitare gli effetti di un incendio. Tali misure possono comprendere, ad esempio, la schermatura o la copertura di protezione della macchina e l’installazione di sistemi di rilevamento, allarme e/o estinzione degli incendi. Le misure necessarie devono essere definite sulla base della valutazione del rischio di incendio.
Oltre ai requisiti generali di cui al punto 1.5.6, i requisiti supplementari relativi al rischio d’incendio per le macchine mobili sono definiti dal punto 3.5.2; i requisiti supplementari relativi al rischio d’incendio per le macchine destinate ai lavori sotterranei sono definiti dal punto 5.5.
Estratto EN ISO 19353:2019
[...]
5 Strategia di valutazione e riduzione del rischio
5.1 Generalità
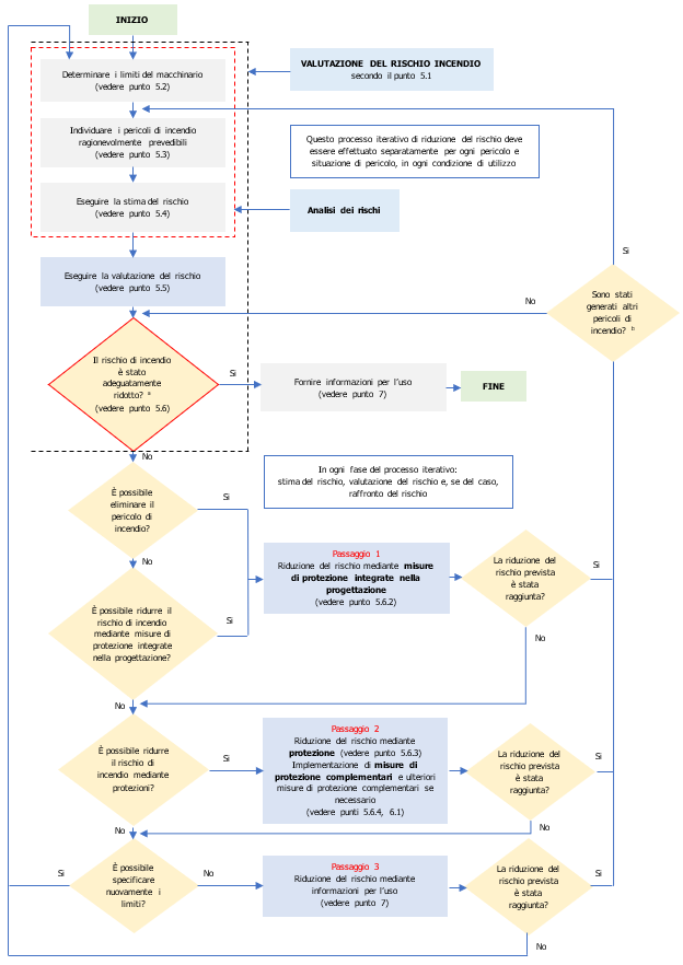
La valutazione del rischio di incendio comprende una serie di passaggi logici che consentono l'esame sistematico dei pericoli di incendio secondo le procedure descritte nella ISO 12100. La valutazione del rischio di incendio comprende le seguenti fasi sequenziali:
a) analisi del rischio di incendio, comprendente:
1) determinazione dei limiti del macchinario (vedere punto 5.2);
2) identificazione dei pericoli di incendio (vedere punto 5.3);
3) stima del rischio (vedere punto 5.4);
b) valutazione del rischio.
Quando ritenuto necessario, la valutazione del rischio è seguita dalla riduzione del rischio.
Nella pianificazione delle misure di prevenzione e protezione contro l’incendio, si devono prendere in considerazione le normali condizioni d'esercizio, comprese le procedure di avviamento e di arresto, i possibili guasti tecnici e l’utilizzo scorretto ragionevolmente prevedibile. La valutazione e la riduzione del rischio di incendio devono essere ripetute come processo iterativo finché il rischio di comparsa di un incendio non è stato adeguatamente ridotto. Queste valutazioni di analisi del rischio devono basarsi su una stima qualitativa o, ove appropriato, quantitativa del rischio associato ai pericoli presenti sul macchinario. Vedere figura 3.
Nota Vedere l’appendice E per un esempio di valutazione e riduzione del rischio in un centro di lavorazione di materiali metallici.
Legenda
a La prima volta che la domanda viene posta, la risposta è fornita dal risultato della valutazione del rischio iniziale
b Se la riduzione del rischio applicata genera pericoli diversi dai pericoli di incendio, si devono applicare i metodi di riduzione del rischio secondo ISO 12100
Figura 3 - Rappresentazione schematica del processo di riduzione del rischio d'incendio con il metodo iterativo in tre fasi (adottato a partire dalla ISO 12100)
[...]
5.4 Stima del rischio
Una volta identificati i pericoli di incendio (scenari di incendio), il rischio di comparsa di un incendio deve essere determinato mediante una stima. La stima del rischio fornisce le informazioni necessarie per la valutazione del rischio, che a sua volta permette di stabilire se sia necessaria la riduzione del rischio. La stima del rischio dipende dall'esistenza di un pericolo di incendio, dalla frequenza con la quale la macchina è esposta al pericolo di incendio, dalla probabilità che si verifichi un incendio quando è presente l’esposizione al pericolo e dall’entità del possibile danno.
Il rischio correlato al pericolo di incendio è in funzione della gravità del danno che può derivare dal pericolo di incendio e della probabilità che quel danno si verifichi. Il grafico del rischio indicato nella figura 5 fornisce indicazioni per la stima del rischio.
Nota Può essere utilizzata una metodologia equivalente alla figura 5 (vedere ISO/TR 14121-2).
Legenda
Parametri di rischio:
S1 bassa gravità delle lesioni (generalmente reversibile)
S2 alta gravità delle lesioni (generalmente irreversibile o morte)
F1 frequenza: da rara a poco frequente e/o breve tempo di esposizione al pericolo
F2 frequenza: da frequente a continua e/o lungo tempo di esposizione al pericolo
P1 possibilità di evitare il pericolo o di limitare il danno in condizioni specifiche
P2 scarsa possibilità di evitare il pericolo o di limitare il danno
Figura 5 - Stima del livello di rischio
L’analisi del rischio di incendio deve tenere in considerazione i seguenti elementi:
- frequenza con cui la macchina è esposta al pericolo di incendio;
- informazioni per l’uso riguardanti le misure di prevenzione dell’incendio (per esempio istruzioni di funzionamento, indicazioni sulla macchina);
- probabilità che l'operatore della macchina riconosca un pericolo di incendio e intraprenda azioni per eliminare o ridurre la possibilità di incendio;
- probabilità che, una volta avvenuta l’accensione, l’incendio possa essere rilevato dall'operatore o da un sensore in una fase precoce;
- entità del danno alla macchina;
- possibilità di causare lesioni all'operatore o a terzi e gravità più probabile di tali lesioni;
- livello di formazione dell'operatore rispetto alla consapevolezza del pericolo di incendio e alle pratiche di prevenzione degli incendi.
[...]
APPENDICE A Esempi di macchine e dei relativi pericoli di incendio tipici (informativa)
Vedere prospetto A.1.
Prospetto A.1 - Esempi di macchine e dei relativi pericoli di incendio tipici
[...]
B.6 Esempio di applicazione della metodologia
Il prospetto B.1 presenta gli esempi di un trituratore, un tornio e una cabina di verniciatura per dimostrare l'applicazione della metodologia di selezione e qualificazione di un impianto di rilevamento e soppressione degli incendi.
I prospetti da B.2 a B.7 mostrano l'applicazione della metodologia indicata sulle macchine scelte come esempio nel prospetto B.1, utilizzando le domande specificate ai punti da B.2 a B.5.
Prospetto B.1 - Tipi di macchine utilizzate nell'esempio
[...] segue in allegato
Fonti
EN ISO 19353:2019
Direttiva Macchine 2006/42/CE
Certifico Srl - IT | Rev. 1.0 2023
©Copia autorizzata Abbonati
Matrice Revisioni:
| Rev. | Data | Oggetto | Autore |
| 1.0 | 01.02.2023 | Aggiornato in accordo alla EN ISO 19353:2019 | Certifico Srl |
| 0.0 | 30.09.2016 | -- | Certifico Srl |
Collegati
Direttiva Macchine 2006/42/CE
Norme armonizzate Direttiva macchine 2006/42/CE (DM)
Valutazione dei rischi EN ISO 12100: esempio operativo
ANSI B11.0-2020 e ISO 12100:2010: Valutazione rischi macchine
EN ISO 12100 e ISO/TR 14121-2: Esempio applicazione Valutazione del rischio
Direttiva macchine: Il Manuale di Istruzioni, redazione e validazione
Certifico MIUM & MIA SUITE 2021
| Descrizione | Livello | Dimensione | Downloads | |
|---|---|---|---|---|
| EN ISO 19353 Rischio Incendio macchine Rev. 1.0 2023.pdf Certifico Srl - Rev. 1.0 2023 |
677 kB | 216 | ||
| EN ISO 19353 Rischio Incendio macchine.pdf Certifico Srl - Rev. 0.0 2016 |
506 kB | 441 |
Tags: Normazione Norme Direttiva macchine Abbonati Normazione



















